ინტეგრაცია თქვენს სერვისთან
მერჩანტის დოკუმენტაცია
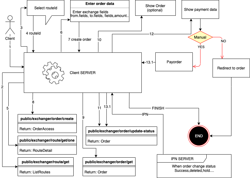
შეკვეთის შექმნა
მეთოდის გამოყენება public/exchanger/order/create
| სახელი | აღწერა | ტიპი |
| routeId | მარშრუტის ID | ObjectID |
| partner | პარტნიორის ბმული | STRING |
| amount | თანხა | FLOAT |
| fromValues[0][key] | გასაღების სახელი | ObjectID |
| fromValues[0][value] | ამ ველის მნიშვნელობა | STRING |
| toValues[0][key] | გასაღების სახელი | STRING |
| toValues[0][value] | ამ ველის მნიშვნელობა | STRING |
| routeValues[0][key] | გასაღების სახელი | ObjectID |
| routeValues[0][value] | ამ ველის მნიშვნელობა | STRING |
| lang | კლიენტის ენა (ru,en) | STRING |
| agreement | ხელშეკრულება | BOOLEAN |
| hideOutData | უსაფრთხო გამავალი რეკვიზიტები | BOOLEAN |
| clientCallbackUrl | განაცხადის დასრულების შემდეგ კლიენტი დაინახავს უკან დაბრუნების ღილაკს და კლიენტი გადამისამართდება ამ URL-ზე ?status=success ან ?status=error | STRING |
| ipnUrl | მყისიერი გადახდის შეტყობინების URL (გამოიძახება, როდესაც შეკვეთა შეიცვლის სტატუსს) | STRING |
| ipnSecret | სტრიქონი უსაფრთხო ჰეშის შესაქმნელად IPN URL-ში | STRING |
ავტორიზაციის სისტემის დოკუმენტაცია შეგიძლიათ იხილოთ თქვენს პირად კაბინეტში. მეთოდებთან მუშაობისა და დამატებითი მონაცემების შესახებ მეტი ინფორმაცია შეგიძლიათ იხილოთ
IPN (შეტყობინება გადახდის მოთხოვნის სტატუსის ცვლილების შესახებ)
შეკვეთის სტატუსის ცვლილების შეტყობინების მისაღებად, შეკვეთის შექმნისას საჭიროა დამატებითი პარამეტრების გაგზავნა:
clientCallbackUrl- განაცხადის დასრულების შემდეგ კლიენტი დაინახავს უკან დაბრუნების ღილაკს და კლიენტი გადამისამართდება ამ URL-ზეhideOutData- მიმღების რეკვიზიტების დამალვაipnUrl- HTTP/HTTPS ბმული თქვენი სერვერის შეტყობინებისთვის.ipnSecret- შემთხვევითი სტრიქონი მოთხოვნის ხელმოწერის შესაქმნელად (მოთხოვნის მთლიანობის შესანარჩუნებლად)
- მოთხოვნა გაიგზავნება POST მეთოდით
- IPN გაიგზავნება ერთხელ
- IPN-ის მიწოდება არ არის გარანტირებული (თუ სერვერი არ უპასუხა მოთხოვნას, ის ხელახლა არ გაიგზავნება)
IPN-ის მაგალითი
- POST
- ['Content-Type'] = 'application/x-www-form-urlencoded'
orderUID:Number() - შეკვეთა uidorderId:String(ObjectId) -შეკვეთა idnewStatus:String() - შეკვეთა მიმდინარე სტატუსიinAmount:String(number) - order in sumoutAmount:String(number) - order out sumxml_from:String() - შეკვეთა uidxml_to:String() - შეკვეთა uidtimestamp:Number() - IPN შეტყობინების unix დროtoValues:Array([{key,name,value}]) - შეკვეთის რეკვიზიტები
სტატუსების სია
new- ახალი შეკვეთაwaitPayment- მომხმარებლის გადახდის მოლოდინიerrorPayment- მომხმარებლის გადახდის შეცდომა (მერჩანტმა გაგზავნა შეცდომა)inProgress- მუშავდება (ელოდება ადმინისტრატორს ან განაცხადის გადახდას)inProgressPayout- გადახდის რიგში (გადახდა წარმატებით მიღებულია) (თუ კონფიგურირებულია ვალუტის ავტოგადახდა, ის ინიციალიზდება)errorPayout- გადახდის შეცდომა (გადახდისას მოხდა შეცდომა)hold- გაყინული (პრობლემა განაცხადთან)done- შეკვეთა წარმატებით დასრულდაreturned- შეკვეთა გადახდილია, მაგრამ გაცვლის ყველა პირობა არ შესრულდა და თანხა დაბრუნდა გამგზავნსdeleted- შეკვეთა წაშლილია (გაუქმებულია)
მოთხოვნის საკონტროლო ჯამის ვერიფიკაცია (IPN)
sha256(orderId:newStatus:inAmount:outAmount:xml_from:xml_to:timestamp:ipnSecret)
const stringForHash = orderId+":"+newStatus+":"+inAmount+":"+outAmount+":"+xml_from+":"+xml_to+":"+timestamp+":"+ipnSecret;
// example string for hash 5d8e6002b80b7b4cd75a6424:inProgress:2:317.42:ETH:WMZ:1571328406072:SECRET123
const hash = crypto.createHash('sha256').update(stringForHash).digest('hex')
// example hash af3acf947e6f0e0f2c267e300b8582e504dba12d1f2d058652b7414163c09f48
გადახდის კონტროლი
- თუ გჭირდებათ მოთხოვნების სტატუსის კონტროლი, შექმენით ისინი ავტორიზაციის გამოყენებით, შემდეგ ყველა მოთხოვნა აისახება თქვენს პირად კაბინეტში;
- შეგიძლიათ შეინახოთ მოთხოვნის UID და საიდუმლო კოდი და ხელით გადახვიდეთ მოთხოვნაზე ამ მონაცემების მისამართის ზოლში მითითებით
გადახდა
-
შეგიძლიათ გამოიყენოთ /payment/ გადახდის გვერდის საჩვენებლად
// schema
https://exchange.gecrypto.com/user-lang/payment/order-uid/order-secret
// example result
https://exchange.gecrypto.com/en/payment/1409/dGqwF2M2eBPaSN1G5ljMS1cb - ასევე შეგიძლიათ უბრალოდ მისცეთ ბმული გაცვლაზე, როგორც ხედავენ ყველა კლიენტი იმავე სქემით, როგორც მითითებულია პირველ ვარიანტში, გარდა იმისა, რომ /payment/ უნდა შეიცვალოს /order/-ით
- მეთოდში არის პარამეტრები, რომლებიც საშუალებას გაძლევთ აჩვენოთ გადახდის მონაცემები ან გადახდის ფორმა თქვენს საიტზე. მნიშვნელოვანი: თუ მეთოდი ხელით გადახდითაა, საჭიროა შეკვეთის სტატუსის განახლება waitPayment-დან inProgress-ზე გადახდის შემდეგ.
კონტაქტი და მისამართი
დაგვიკავშირდით ან ეწვიეთ ჩვენს ოფისს თბილისში
ოფისი
სამუშაო საათები 11:00–15:00, 16:00–21:00 ყოველდღე
მისამართი კოტე მარჯანიშვილის ქ. 5, თბილისი 0112, საქართველო
კონტაქტები
Telegram @gecrypto_tbilisi
Telegram არხი @gecrypto
WhatsApp +995592128449
ელ-ფოსტა [email protected]
